Investiții inteligente
Printre beneficiile utilizării sistemelor fotovoltaice de înaltă calitate, ar fi eficiența sporită, durabilitatea și impactul pozitiv asupra mediului înconjurător.
Soluții premium
Huawei este lider de piață la nivel mondial, oferă soluții complete pentru implementarea și monitorizarea sistemelor fotovoltaice.
Produse de top
Comercializăm panouri solare din categoria de calitate TIER 1, care se delimitează prin garanția de 25 ani, eficiență ridicată și construcție de cea mai înaltă calitate.
JA Solar, Canadian Solar, Jinko, Suntech
Proiectare avansată
Utilizăm produse software de ultimă generație, astfel proiectarea sistemului fotovoltaic este temelia proiectului.
sisteme fotovoltaice inteligente
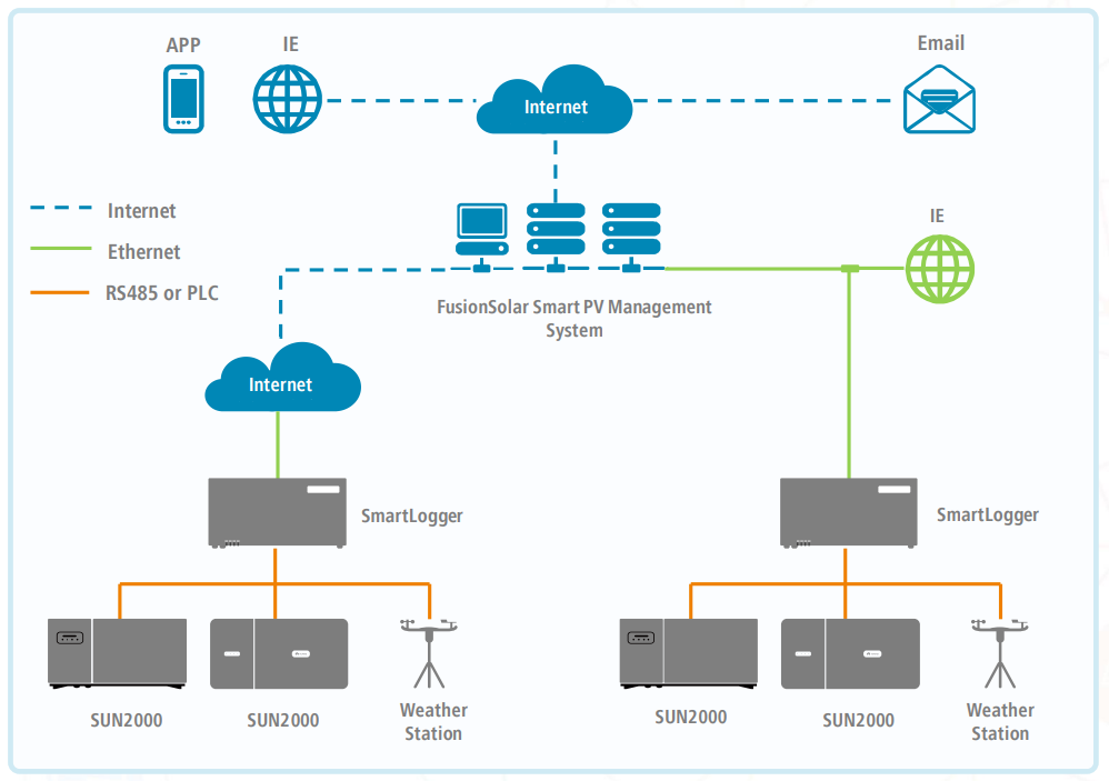
Monitorizare în timp real








FAQ
Ce este un sistem fotovoltaic?
Un ansmablu de componente fizice care transformă energia solară în energie electrică.
cum mă poate ajuta un sistem fotovoltaic?
Consumul de energie electrică produs de sistemul propriu reduce consumul de energie din rețea, astfel costul facturilor este mai mic.
Căt costa un sistem fotovoltaic?
Costul total de implemetare al unui sistem fotovoltaic este direct proporțional cu necesarul și calitatea componentelor.
cine poate beneficia de un sistem fotovoltaic?
Orice consumator de energie electrică, indifernet de statutul juridic sau profilul consumatorului de energie.
Cât timp funcționeaza în medie un sistem fotovoltaice
Produsele premium puse la dispoziția clienților beneficiază de cele mai lungi perioade de garanție, astfel investiția este mai sigură.
Există riscuri după montajul sistemului?
Instalarea neconformă poate duce la distrugerea acoperișului, diverse probleme pe rețeaua electrică până la risc de incendii.
Pot beneficia de facturi 0 la energie electrică?
Factura 0 la energie este un mit, dar reducerea facturii considerabil, până la nivelul de ”profit economic” este o certitudine.
Am nevoie de un sistem fotovoltaic?
În funcție de consumul de energie electrică sau dimensionarea greșită a unui sistem fotovoltaic poate să nu fie o investiție profitabilă.
Investește azi în beneficiile de mâine.
Energia electrică este vitală pentru stilul de viață actual, astfel este printre cele mai sigure investiții.